Overview
This project collects my writeups, patches, and tools used to solve a variety of crackme challenges, from beginner puzzles to harder reverse‑engineering exercises.
Motivations
I use Crackmes.one challenges to practice reverse engineering, binary analysis, and exploit reasoning in a legal, educational setting. Documenting my solutions helps me consolidate techniques, track progress, and share methods with others interested in reversing.
Technologies
Features
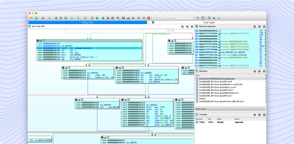
- Detailed writeups for solved crackmes (steps, screenshots, annotated disassembly)
- Reproduction code and small tools/scripts used during analysis
- Patches or reimplementations demonstrating fixed/clean versions where appropriate
- Tags or difficulty labels to help readers choose challenges matching their skill level
Challenges
- Handling packed binaries and anti-debugging tricks
- Writing clear, reproducible writeups that beginners can follow
Future plans
- Expand the repository of writeups and add more beginner‑friendly guided walkthroughs
